Cách thay đổi vị trí lưu tệp tải xuống trên Microsoft Edge để chọn được vị trí file tải về nhanh chóng
Giống như nhiều trình duyệt khác, Microsoft Edge cũng có tính năng mặc định lưu các tệp tải xuống. Do đó, nếu bạn muốn quản lý các tệp tải xuống trên máy tính của mình, thì trong bài viết này, mình sẽ chỉ các bạn cách thay đổi vị trí tải xuống trên Microsoft Edge để bạn tìm file tải xuống dễ dàng hơn.
Cách thay đổi vị trí tải xuống trên Microsoft Edge
Bước 1: Mở trình duyệt Edge của bạn và chọn vào dấu ba chấm trên góc phải màn hình > chọn vào Cài đặt bên dưới.

Bước 2: Nhấp chọn vào mục Downloads > và chọn vào Change.

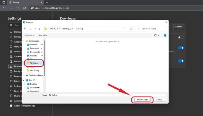
Bước 3: Khi hộp thọai mở ra các bạn chọn vào thư mục mà mình muốn lưu tệp tải xuống vào chọn vào Select Floder là được.
Chú ý: Các bạn nên tạo riêng cho mình một thư mục mới để dễ quản lý tệp tải xuống hơn nhé!

Chỉ với vài bước đơn giản như thế thì bạn đã dễ dàng quản lý tệp tải xuống của mình tốt hơn rồi. Nếu bạn thấy bài viết này hưu ích thì cho mình xin một like và share nha!
Có thể bạn chưa biết, 100% Laptop Thế Giới Di Động bán ra đều tích hợp sẵn Windows bản quyền (được cập nhật Windows 11 từ Microsoft). Nếu bạn đang tìm mua Laptop để học tập và làm việc, hãy bấm vào nút bên dưới để lựa cho mình một mẫu nhé.
LAPTOP CHÍNH HÃNG - WINDOWS BẢN QUYỀN
Xem thêm:
- Cách bật Dark Mode (Chế độ tối) trên Microsoft Edge cực kỳ đơn giản
- Cách bo tròn thanh Taskbar trên Windows 11 để giao diện đẹp như macOS



ĐĂNG NHẬP
Hãy đăng nhập để comment, theo dõi các hồ sơ cá nhân và sử dụng dịch vụ nâng cao khác trên trang Tin Công Nghệ của
Thế Giới Di Động
Tất cả thông tin người dùng được bảo mật theo quy định của pháp luật Việt Nam. Khi bạn đăng nhập, bạn đồng ý với Các điều khoản sử dụng và Thoả thuận về cung cấp và sử dụng Mạng Xã Hội.