Giỏ hàng
Đã thêm vào giỏ hàng Xem giỏ hàng
Chọn vị trí để xem giá, thời gian giao:
Bạn đang ở tại Hồ Chí Minh?

Sửa

Giá và khuyến mãi đang lấy theo khu vực này.

X
Chọn địa chỉ nhận hàng

Khu vực đã chọn Thiết lập lại

Thay đổi địa chỉ khác    
not found

Không tìm thấy kết quả phù hợp

Hãy thử lại với từ khoá khác
Số nhà, tên đường Vui lòng cho Thế Giới Di Động biết số nhà, tên đường để thuận tiện giao hàng cho quý khách.
Đặt làm địa chỉ mặc định
Xác nhận địa chỉ
Thông tin giao hàng Thêm thông tin địa chỉ giao hàng mới Xác nhận
Xóa địa chỉ Bạn có chắc chắn muốn xóa địa chỉ này không? Hủy Xóa

Hãy chọn địa chỉ cụ thể để chúng tôi cung cấp chính xác giá và khuyến mãi

Bạn vui lòng chờ trong giây lát...

TOURGUIDE trên… “mô bai”

Đóng góp bởi Võ Hùng Hiền
01/01/23
Trong thế giới không dây, hàng triệu ý tưởng đã được kích hoạtnhằm khai thác tối ưu giúp con người ngự trị thế giới GPRS, SMS… Tuynhiên, làm thế nào để tiếp cận và phát triển được tài nguyên, vốn đangrất được quan tâm này. Bài viết dưới đây là một ý tưởng xây dựng cuốnsổ tay Du lịch Việt Nam với một gợi ý phát triển thương mại trên thiếtbị PDA.Ý tưởng về du lịch
Trướckhi đến một nơi nào đó, du khách đều muốn tìm hiểu về quốc gia, địaphương nơi sắp đến, khách sạn, giá cả, phương tiện và mật độ đi lại,phong tục tập quán, các món ăn… Họ phải tra cứu từ rất nhiều nguồn tin,website, báo chí… thậm chí phải luôn mang theo bên mình cuốn cẩm nangdày cộm.
 
Trong khi đó, người điều hành du lịchluôn luôn muốn thông tin địa điềm, giá cả, phong cách phục vụ, đặcsản…của mình được phổ biến rộng rãi, cập nhật thông tin nhanh nhất bằngcác phương tiện thuận lợi, ít tốn công sức, thời gian và kinh phí. Cáccông ty du lịch thường xuyên đổi mới, mở rộng website, quảng cáo trêncác báo, đài, TV, nhưng các phương pháp này tỏ ra ngốn khá nhiều thờigian và của cải. Trong khi du khách thì vẫn đói thông tin. TourGuide bằng điện thoại di động trên nền J2ME (công nghệ Java) như là một gợi ý về ứng dụng mới cho các thuê bao. Mô tả TourGuide
Mởmàn với một câu hỏi về sự kết nối “VN Tour Guide want to send andreceive data using the network. This will use airtime and may result incharges. Is it OK to use airtime?” Người dùng cần phải xác nhận mìnhdùng với kết nối mạng, hay không kết nối. Sự lựa chọn quốc gia sẽ tựđộng nạp ngôn ngữ sử dụng trong chương trình. Trong ví dụ các hình chụpsau đây chỉ nêu ngôn ngữ tiếng Anh là ngôn ngữ du khách dùng phổ biến.Chương trình có thể cho du khách thực hiện đổi ngôn ngữ ở bất cứ thờiđiểm nào.Ví dụ, bạn có thể chọn Việt Nam. Màn hình đầu tiên hiện lên như sau:
TOURGUIDE-trên…-“mô-bai”
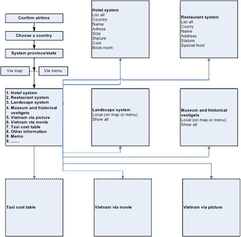
Hình 1: Màn hình đầu tiên của Tour Guide khi chọn quốc gia là Việt NamMô hình toàn bộ các menu trong TourGuide có thể mô phỏng theo sơ đồ như sau:
 
TOURGUIDE-trên…-“mô-bai”
Hình 2: Mô phỏng hệ thống menu của TourGuide
 
Mỗi menu có thể mở rộng sang chiều ngang hay chiều dọc.
Chiềudọc là từ quốc gia sang các lĩnh vực trong nước đó, chiều ngang là cóthể tra cứu, ví dụ, hệ thống Hotel (Hotel trong bất cứ quốc gia nào cótrong danh sách) theo tên, đặc điểm (món ăn, giá phòng, …), tất cả đềuđược chi tiết hóa bằng hình ảnh và chi tiết dữ liệu của địa điểm đã tracứu.
Hình bên dưới mô tả việc người ta có thể dùng bảnđồ một quốc gia với các địa danh làm menu. Khi người sử dụng chọn quốcgia, bản đồ sẽ hiện ra, người dùng chọn một địa danh và chi tiết bản đồtrên địa danh đó sẽ hiện ra. Người dùng tra cứu các danh thắng, chùachiền, quán xá thông qua bản đồ. Khi chọn lựa địa điểm, trên bản đồ sẽhiển thị chi tiết nơi người dùng muốn đến. 
TOURGUIDE-trên…-“mô-bai”
Hình 3: Mô hình bản đồ hóa menu
 
Menuquan trọng và được đánh giá là có giá trị nhất trong TourGuide là menuMemo. Tại đây, người dùng được lưu ý Memo như là một sổ tay ghi chú tấtcả những thông tin, hoặc theo cảm nhận của mình như là một nhật ký ghichép.
Với một hộp thoại combobox cho phép người dùngchọn kiểu ghi chú của mình trước khi ghi tên địa điểm đánh giá và cácdịch vụ, chi phí được coi là ấn tượng nhất, như là một kỷ niệm, hay ghichú trong chuyến du ngoạn của mình.     Thông tin sau khisubmit sẽ được cập nhật và gởi về Server theo hình thức SMS, HTTP theoGPRS, hoặc có thể bằng kết nối UDP. Bằng cách này, lập tức Database củaserver sẽ được cập nhật và việc tiến hành sắp đặt thống kê dữ liệu quamột engine (một dạng chương trình chạy bên dưới) cũng được xác lập.Tính thương mại của TourGuide:
Giúpdu khách tiếp cận nhanh, dễ dàng các đặc điểm chi tiết của địa danhnhằm chọn lọc và ra quyết định trước khi du lịch đến một nơi nào đó.Giúp người tổ chức du lịch dễ dàng quảng bá sản phẩm du lịch như danhlam thắng cảnh, nhà hàng, khách sạn, đặc sản,…ở khắp Việt Nam và thếgiới.
TOURGUIDE-trên…-“mô-bai”TOURGUIDE-trên…-“mô-bai”
Trongkhi các công ty có thể quảng cáo thương hiệu, thông tin của chính mình,thì nhà cung cấp dịch vụ thông qua máy chủ thu thập dữ liệu tự động cácnhận xét của người  dùng. Có rất nhiều nhà đầu tư tỏ ra quan tâm vớicác dữ kiện này. Nhà cung cấp thu phí từ sự truy cập của người dùng vàcác công ty tổ chức du lịch quảng bá các sản phẩm của mình. Nhà cungcấp cũng có thể đưa lại những thông tin có giá trị, hoặc dùng thống kêchi tiết của việc khai thác du lịch nhằm đưa ra các quyết định hay kếhoạch cho các bước tiếp theo. Một website sử dụng dữ liệu dựa trênTourGuide sẽ thu hút rất nhiều nhà đầu tưMôi trường cho TourGuide
    Tấtcả các thiết bị di động có hỗ trợ Java Mobile Information DeviceProfile (MIDP) phiên bản 2.0 đều có thể dùng được. (Trong bài viết này,không đề cập đến hệ điều hành Symbian, Windows Mobile, PalmOne hay RIM;tuy nhiên TourGuide dễ dàng có thể xây dựng được trên các hệ thống đó).Ngôn ngữ trong bài viết đề cập là Java 2 Micro Edition (J2ME), tuynhiên, người lập trình có thể dùng C++ cho Symbian, hay Brew cho cácứng dụng None-Java hoặc Java cho RIM (BlackBerry).
Ngàynay, phần lớn các thiết bị đều hỗ trợ hệ thống nhắn tin SMS, GSM , GPRShay các dạng wireless khác. Đó là lý do tạo lập một mô hình tổ chức chohệ thống TourGuide có thể không quá phức tạp. Tuy nhiên, TourGuideserver cần phải có sự hỗ trợ của các nhà cung cấp dịch vụ không dây.Công cụ phát triển:
Một máy tính có trang bị môi trường lập trình.
Servercủa TourGuid đủ mạnh để đáp ứng truy xuất dữ liệu liên tục được cậpnhật đồng thời giao tiếp với nhà cung cấp, xử lý các truy vấn,…
CácStudio hay IDE (Integrated Development Environment) sẽ giúp cho ngườiphát triển dễ dàng hơn trong việc tối ưu code. Chẳng hạn Jbuider,NetBeen cho ứng dụng Java, .Net, C++ cho Brew, hay Symbian, Rim JDE chocác ứng dụng BlackBerry,…
Các Emulator, hay Simulator môphỏng các thiết bị được hỗ trợ sẵn, người phát triển có thể downloadnhững mô phỏng này với đầy đủ các tính năng như một thiết bị thôngthường nhằm kiểm tra ứng dụng. Các thư viện API dùng cho các dòngdi động được cung cấp bởi các hãng thiết bị. Mỗi một thiết bị di độngđều được trang bị một dòng BIOS dùng điều khiển thiết bị và với sự hỗtrợ của các thư viện nhằm giúp người phát triển có thể triển khai ứngdụng dễ dàng.
Các công cụ chuyển đổi, đóng gói để đưa vàothiết bị, thì tùy vào ứng dụng cần chuyển đổi cho từng loại thiết bị,mà người phát triển phải đóng gói phù hợp. Ví dụ: JAD, JAR, MOD,… Chiến lược phát triển thị trường.
TourGuidetập trung vào ngành khai thác du lịch, công nghệ thông tin, nghệ thuậtẩm thực, văn hóa, bản đồ, và căn cứ vào tập quán, hình thành công cụtrợ giúp du khác và các thuê bao thông qua thiết bị không dây. Đó cũnglà lý do khiến cho TourGuide sẽ bứt phá nhanh chóng. Từ đó, kéo theothông tin phản hồi cung cấp cho ngành du lịch ngày càng nhiều, mới, kịpthời.
 
Tại các nhà ga, sân bay được gắn sẵn cácthiết bị đồng bộ (synchonize) có thể cung cấp miễn phí ứng dụng tra cứuTourGuide cho người du khách, hoặc với một số chi phí cực rẻ.
 
Bùlại, các nhà cung cấp dịch vụ có thể thu lợi từ việc trao đổi dữ liệu.Chi phí thu về từ các công ty quảng cáo, các công ty du lịch. Dữ liệucủa người dùng sẽ là kho tài sản vô giá cho công việc phát triển dulịch trong tương lai.TourGuide có thể đề xuất việc phát triển kết nốitra cứu toàn cầu thông qua các dịch vụ viễn thông quốc tế. Cóthể nói, giá trị của sản phẩm TourGuide là hoàn toàn khả thi. Tuynhiên, giới hạn của các thiết bị cầm tay là cơ cấu bộ nhớ và tốc độ xửlý chậm, việc đưa quá nhiều thông tin như bản đồ số, hình ảnh là mộttrở ngại. Với J2ME, việc can thiệp sâu vào hệ thống cũng là một điềuđáng quan tâm.
 
Do đó, người phát triểnToureGuide cần phải tìm ra ngôn ngữ thích hợp. Hệ thống server đòi hỏitốc độ xử lý tốt để giao tiếp được với nhà cung cấp và truy vấn từ phíangười dùng.Hải Châu
BÀI VIẾT LIÊN QUAN CỦA NGƯỜI DÙNG

Bạn vui lòng chờ trong giây lát...